
其实我经常在弹幕里面看到,我是怎么在有多个main文件的目录下运行项目的
其实go可以运行单个文件,也可以运行多个文件,也可以运行一个包
运行单个文件的情况
如果你的目录下,只有一个main文件(就是package main)的文件,那随便怎么运行,都不会弹那个框


也可以手动把那个框显示出来去运行

运行单个文件,选Package和file都可以
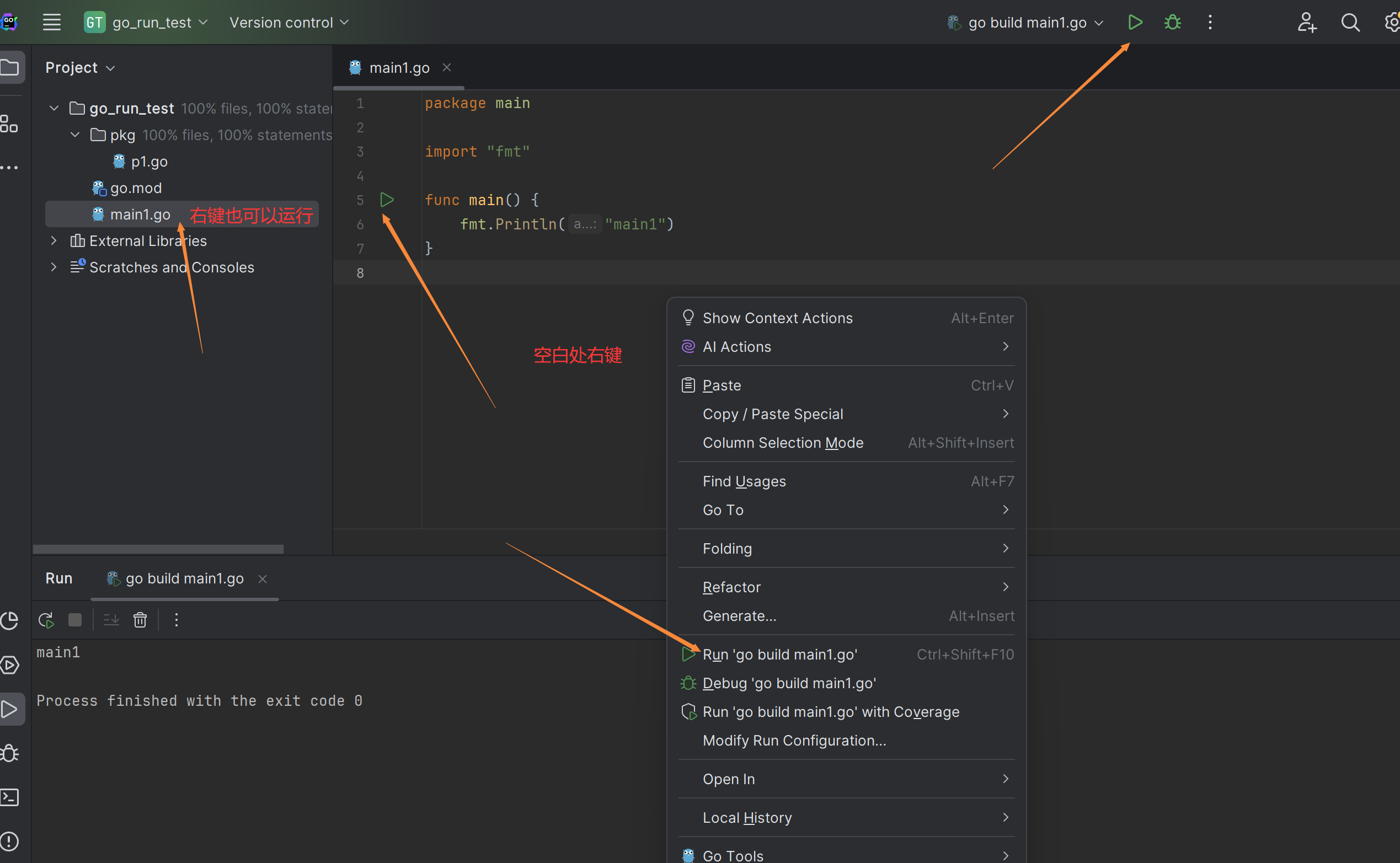
运行有单个main,但是目录下有多个main文件
目前他遇到的情况就是这个

通过这三个地方运行,都会弹那个框,注意看Run后面的文字,现在是go build 项目名称...
然后直接在文件右键,或者空白区域右键

这样运行就不会弹框,能正常运行,注意看Run后面的文字,是go build xxx.go
但是,如果你的其他main文件里面没有main函数,第一种方式也是能运行的
始终要记住一句话
main函数是程序运行的入口,程序运行有且只有一个入口
运行多个main文件
那就得以包的形式运行了,直接在目录上右键运行,或者选择文件运行
还是那句话,多个main文件只能有一个main函数
